
TEST
Medical equipments · microorganisms Healthcare Eco-friendly bio products Environmental assessment · environmental health · Construction materials Automobile · shipbuilding · classification · Environmental marine Metals · materials · ingredients Rubber · plastic · paint Electrical and electronic LED Cosmetics · Skin trials Reliability evaluation National Defense (Aeronautics) Certified standard materialsCERTIFICATION
KC Self Inspection System for high risk product Good Manufacturing product KS Certification Approval Certificate for Greenhouse gas Product certification(Q,S,TR etc) Organic Cosmetic Standard Inspection task Energy Efficiency Standard High efficiency energy material Overseas CertificationEDUCATION
Education & Training KOLAS Legal Compliance Course Proficiency Scheme (Program) Certified Reference Materials (CRM) MFDS Regulation Compliance Training Course Education for Acquisition of International Standards Certification Consortium for HRD Ability Magnified Program Chemical Substance ConsultancySafety Confirmation
Safety certification system for electronics is compulsory certification system enforced based on Electric Appliances Safety Control Act and Household Safety Control Act. In order to manufacture and sell electronics that are the object for safety certification stated by article 3, section2 within the same act, needs to get safety certification through article 5, section1 within the same act.
Therefore, safety certification for electric appliances is certification system to make sure consumer use electric appliances safely and prevent danger such as fire, shock, and so on in advance through testing electric appliance, evaluating production system such as manufacture and inspection facility and securing safety of electric appliance.
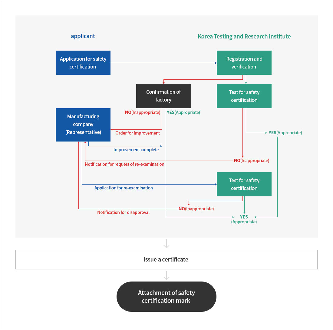
Procedure for application

Labeling requirement for safety certification
- Ways to label safety certification (Act Article 9, paragraph1)
- KC mark (Safety Certification)

Factory evaluation for safety certification
In order to get safety certification based on article 3(Safety Certification) of Electric Appliances Safety Control Act, need to get “early factory evaluation” under the enforcement regulation article 9 (issuing of safety certificate) within the same act and according to article 7(regular inspection and self-inspection) “regular inspection” for manufacturing factory of electric appliances manufacturing company object of safety certification should be carried out once every 2 years.
Point of contact
| Name | Position | Task | Tel | |
|---|---|---|---|---|
| Park Jinjae | Manager | KC, CB, CCC, CE etc Global Certificate | +82-2-2164-1479 | jjpark@ktr.or.kr |